Marketplace Data Model | Subject area: CUSTOMER
Help Docs → Marketplace → Subject area: CUSTOMER
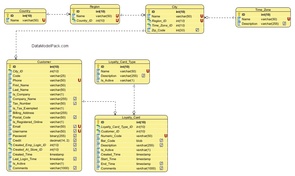
Subject area: CUSTOMER
Overview
The Logical Data Model of the CUSTOMER Subject Area includes the following entities:
- Entity: CUSTOMER
- Entity: LOYALTY_CARD_TYPE
- Entity: LOYALTY_CARD
- Entity: COUNTRY
- Entity: REGION
- Entity: TIME_ZONE
- Entity: CITY
A Customer can be:
- REGISTERED_ONLINE 
 Customer creates an user account and self-registers on Store website.
- GUEST 
 Customer makes a phone call to the Store to place an Order and a Store Employee registers the mandatory information about Customer: First Name, Last name, Phone, etc.
- ANONYMOUS 
 Customer places an Order in Store (or at a Drive-In station) and the Order is picked-up by Customer as soon as the Order is paid. In this case there is no information recorded about Customer.
 If an ANONYMOUS Customer asks for a detailed invoice, then the Store Employee wil register the mandatory information about Customer and in this case Customer becomes a GUEST Customer.
See Subject Area: ORDER - Order Status and Process for more information.
Important
The CUSTOMER entity records information about the REGISTERED_ONLINE and GUEST Customers.
A new CUSTOMER record is created in each of the following scenarios:
 ⦁ Scenario 1: A new Customer self-registers on Store website 
This is the scenario for a REGISTERED_ONLINE Customer.
 ⦁ Scenario 2: A Customer makes a phone call to the Store to place an Order 
This is the scenario for a GUEST Customer.
Scenario 1: A new Customer self-registers on Store website
This is the scenario for a REGISTERED_ONLINE Customer.
Step: Customer presses the Sign up button
Step: Customer must fill in the registration form
Actions:
⦁ Customer must fill in all the mandatory attributes for a REGISTERED_ONLINE Customer:
- Phone
- First_Name
- Last_Name
- Is_Company
- Company Name (if Is_Company TRUE)
- Tax_Number (if Is_Company TRUE)
- Is_Tax_Exempted
- Billing_Address
- Username
- Password
Step: Customer presses the Submit button
Actions:
⦁ A new record for a REGISTERED_ONLINE Customer is created in the CUSTOMER entity.
⦁ CUSTOMER.Is_Registered_Online attribute flag is set TRUE. See Entity: CUSTOMER for more information.
⦁ Customer can start to place Orders ONLINE. See Subject Area: ORDER - Order Status and Process for more information.
Important
Only Customers who are REGISTERED_ONLINE are allowed to:
⦁ place Orders ONLINE.
⦁ review Orders and provide feedback ONLINE.
See Subject Area: ORDER - Order Status and Process for more information.
Scenario 2: A Customer makes a phone call to the Store to place an Order
This is the scenario for a GUEST Customer.
Step: Customer makes a phone call to the Store
Step: Store Employee records the Customer information
Actions:
⦁ Store Employee will check if Customer is a new Customer (can be an automatic check on Customer Phone number).
⦁ If Customer is a new Customer, the Store Employee will record all the mandatory information about Customer:
- Phone
- First_Name
- Last_Name
- Is_Company
- Company Name (if Is_Company TRUE)
- Tax_Number (if Is_Company TRUE)
- Is_Tax_Exempted
- Billing_Address
The Store Employee can create an online account for Customer if Customer agrees. In this case the following CUSTOMER entity attributes are mandatory:
- Username
- Password (to be changed next time when Customer will access the online account)
Step: Store Employee presses the Submit button
Actions:
⦁ A new record for a GUEST Customer is created in the CUSTOMER entity.
⦁ If an online user account was created for Customer then the CUSTOMER.Is_Registered_Online attribute is set TRUE otherwise the CUSTOMER.Is_Registered_Online attribute is set FALSE. See Entity: CUSTOMER, Attribute: Is_Registered_Online for more information.
See Subject Area: ORDER - Order Status and Process for more information.
Entity: CUSTOMER
| Attributes | |
|---|---|
| ID | PRIMARY KEY | 
| City_ID | Lookup for the City where the Customer is located. NOT NULL | 
| Code | Customer code NOT NULL | 
| Phone | Customer phone number. UNIQUE identifies the Customer. Cannot register two Customers with the same phone number NOT NULL UNIQUE | 
| First_Name | Customer First Name NOT NULL | 
| Last_Name | Customer Last Name NOT NULL | 
| Is_Company | Flag attribute to indicate if the Customer is a company. NOT NULL | 
| Company_Name | Company Name. If Is_Company is TRUE then Company_Name is mandatory | 
| Tax_Number | Customer Tax Number | 
| Is_Tax_Exempted | Flag attribute to indicate if the Customer is tax exempted. NOT NULL | 
| Billing_Address | Customer Billing Address (used for creating invoice). NOT NULL. | 
| Postal_Code | Customer address Postal Code. | 
| Is_Registered_Online | Flag to indicate if the Customer has an online account. NOT NULL | 
| Customer email address. If the Customer is REGISTERED_ONLINE then Email is mandatory. UNIQUE identifies the Customer. Cannot register two Customers with the same email | |
| Username | Customer username. If the Customer is REGISTERED_ONLINE then Username is mandatory. UNIQUE identifies the Customer. Cannot register two Customers with the same username. | 
| Password | Customer password. If the Customer is REGISTERED_ONLINE then Password is mandatory. | 
| Credit | Total Credit Amount of the Customer. Customer can receive Credit as result of ORDER_REVIEW.Compensation. See Subject Area: ORDER, Entity: ORDER_REVIEW, Attribute: Compensation for more information. | 
| Created_Emp_Login_ID | Lookup for the Store Employee who created the Customer record . Created_Emp_Login_ID is NULL if the Customer has registered ONLINE. | 
| Created_At_Store_ID | Lookup for the Store where the Customer record was created by a Store Employee. Created_At_Store_ID is NULL if the Customer has registered ONLINE. | 
| Created_Time | Date and Time when the Customer record was created. NOT NULL | 
| Last_Login_Time | Date and Time of the Customer last login. | 
| Is_Active | Flag attribute to indicate if the Customer account is still operational or is suspended. NOT NULL | 
| Comments | Internal notes used for clarifications on record content. | 
Entity: LOYALTY_CARD_TYPE
Loyalty card types (SILVER, GOLD, PLATINUM etc)
| Attributes | |
|---|---|
| ID | PRIMARY KEY | 
| Name | Loyalty card type name. NOT NULL UNIQUE | 
| Description | Loyalty card type description | 
Entity: LOYALTY_CARD
List of Loyalty Cards assigned to Customers.
| Attributes | |
|---|---|
| ID | PRIMARY KEY | 
| Loyalty_Card_Type_ID | Lookup for the Loyalty Card Type. NOT NULL | 
| Customer_ID | Lookup for the Customer who has the Loyalty Card assigned. NOT NULL | 
| Numeric_Code | Loyalty Card numeric code. NOT NULL UNIQUE | 
| Bar_Code | Loyalty Card bar code. | 
| Description | Loyalty Card description | 
| Is_Active | Flag to indicate if the Loyalty Card is still active. NOT NULL | 
| Created_Time | Timestamp when the Loyalty Card record was created. NOT NULL | 
| Start_Time | The start timestamp from which the Loyalty Card is active. NOT NULL | 
| End_Time | The end timestamp after which the Loyalty Card is not active. When the End_Time is NULL the Loyalty Card is active. NULL | 
| Comments | Internal notes used for clarifications on record content. | 
Entity: COUNTRY
List of Countries where Marketplace Stores are located.
| Attributes | |
|---|---|
| ID | PRIMARY KEY | 
| Name | Country name. Cannot have to countries with the same name. NOT NULL UNIQUE | 
Entity: REGION
List of Regions where Marketplace Stores are located.
| Attributes | |
|---|---|
| ID | PRIMARY KEY | 
| Name | Region name NOT NULL | 
| Country_ID | Lookup for Country. NOT NULL | 
CONSTRAINT UK_Region UNIQUE (Name, Country_ID) Cannot have two regions with the same name in a Country.
Entity: TIME_ZONE
List of Time Zones for Marketplace Stores locations.
| Attributes | |
|---|---|
| ID | PRIMARY KEY | 
| Name | Time Zone name. Cannot have two Time Zones with the same name. NOT NULL UNIQUE | 
| Description | Time Zone Description | 
Entity: CITY
List of Cities where Marketplace Stores are located.
| Attributes | |
|---|---|
| ID | PRIMARY KEY | 
| Name | City name NOT NULL | 
| Region_ID | Lookup for Region. NOT NULL | 
| Time_Zone_ID | Lookup for Time zone. NOT NULL | 
| Zip_Code | City Zip Code | 
CONSTRAINT UK_City UNIQUE (Name, Region_ID)) Cannot have two cities with the same name in a Region
Accelerate every database schema design with powerful data models
We have already designed the data model and prepared the SQL scripts for creating the database schema objects.
© 2025 Data Model Pack · Terms of Use · Privacy
 
       